Shivam Kak

I've worked as an ML Engineer at various startups, and I am based in the bay area.

I'm grateful to have studied computer science and mathematics at Princeton University.

My Senior Thesis is focused on applying spectral transfer unit (STU) to state prediction in world models for Atari environments. I have had the privelege of being advised by Prof. Elad Hazan.

Some other interests: 3D reconstruction, marimba, karaoke, swimming, languages, reading, rowing. Feel free to reach out by emailing shivamkak3 [ at ] gmail [ dot ] com.

Sep 2025 - Present

Student Researcher @ Google DeepMind

Working under Prof. Elad Hazan with research focus on spectral transformers

Jun 2025 - Oct 2025

Machine Learning Engineer @ MrBeast

Founding ML engineer for stealth startup within Beast Industries

Jan 2025

Software Engineer Intern @ Niantic, Inc.

Researched geospatial reasoning tasks and asset generation models

May 2024 - Dec 2024

Research Engineer @ Hillspire

Worked with Sebastian Thrun and Eric Schmidt to incubate a funded consumer video generation startup

Selected Projects

Secure Mode Register Cell

Secure Mode Register Cell | Hardware Enforcement of Privileged Context Isolation

Designed a dual-port secure register with hardware-enforced isolation in Cadence Virtuoso

VLSI Design, Cadence
Spatio-Temporal Modeling

Spatio-Temporal Modeling in Point Cloud Videos

Senior Thesis on 4D point cloud semantic segmentation and compression

Algorithms
Experiments with AMP

Junior Independent Study on Adversarial Motion Priors

Designed adaptive reward weighting and hierarchical discriminator architecture modifications to AMP for improved pose accuracy in character animation tasks

IsaacSim
Terminal C1

Behavioral Cloning for Terminal C1 | Top 0.1% of Players Globally

Created RL algorithm and dataset of 20,000+ public matches for Correlation One's Terminal Competition

Pytorch
nanoGPT Fine-tuning

Fine-Tuning & Architecture Experiments for nanoGPT

Designed novel MoE fine-tuning scheme on subsets of enwik8 dataset that achieved 1.075 BPC validation loss compared to 1.429 BPC on base model

Pytorch
SocraticSeminar

SocraticSeminar: Reasoning in LLMs via Multiagent Debate

Built a multi-agent debate framework for LLMs, evaluated on GSM8K, MMLU, BIG-bench Chess, and arithmetic benchmarks with deployment as a native iOS app

Swift
Decentralized Image Authentication

Decentralized Image Authentication for Android Cameras

Designed a blockchain-based image authentication service with a cryptographic sign/unsign process tailored for Android devices

Solidity
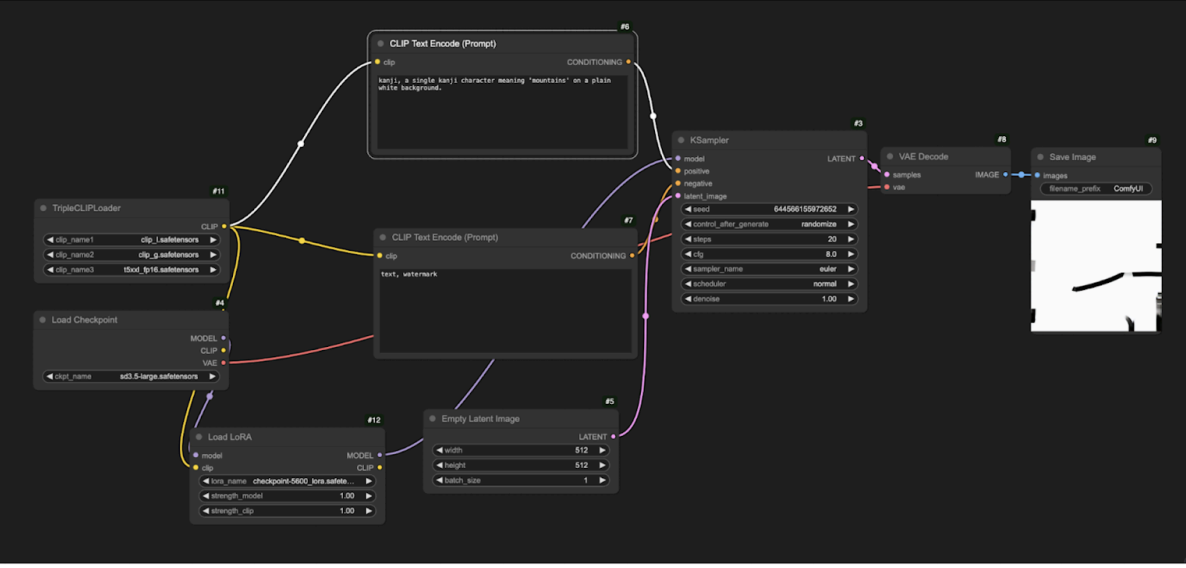
Fine-tune Stable Diffusion

Fine-Tuning SD3.5 for Kanji Generation

Trained LORA on curated kanji dataset for 14,400 steps and tested weights in ComfyUI

SimpleTuner
AI-Scientist AMP Template

Creating a Template for Experimentation on Adversarial Motion Priors

Opened a PR in Sakana AI/AI-Scientist for automated experimentation on AMP algorithm, generated 5 example research papers

Python
Applying NEAT to Slime Volleyball

Applying NEAT to Slime Volleyball

Integrated tensorneat as custom policy to solve slimevolley task in evojax library

Algorithms
Stable Diffusion for AV Training Data

Stable Diffusion for Augmented AV Training Data

Mapped object detection from original traffic data onto diffused images to improve detection by 85% in augmented dataset

Python, YOLO
Request Throttler

Distributed Request Throttler with Priority Queue

Designed a rate limiting system that manages API requests across multiple connections using token buckets and priority queues

Go
ai-house

ai-house

Built an immersive Three.js application for AI @ Princeton featuring a Princeton-themed dorm room I designed in Blender

Three.js
REM-Clock

Sleep Optimization Ring with Real-Time REM Cycle Detection

Engineered an Arduino-based smart alarm system that monitors heart rate variability to detect REM sleep cycles and sets alarm after completion of a cycle

Arduino
Citadel Datathon

Analyzing Impact of Ticket Prices on Average Delay Times for Corresponding Routes

Built an XGBoost model to predict delays based on airline, distance, and fare, found that expensive flights experience more delays due to scheduling patterns

Python, XGBoost
Dual-Class Share Arbitrage

Dual-Class Share Arbitrage Algorithm

Built a trading bot with Alpaca API that finds discrepancies in 9 dual-class shares and executes simultaneous long/short positions

Python

Selected Talks

Temporal Network Theory Presentation

Temporal Network Theory: An Introduction into Key Concepts

Examines the theoretical foundations and advances in temporal network theory, with a focus on the 2015 paper by Petter Holme on the topic

Algorithms
Tiktok's Distributed Training Infrastructure

Intro to Recommendation Algorithms Infrastructure: Understanding the Magic of ByteDance's Real-Time ML Production Pipeline, Monolith

Outlined Monolith's distributed worker system, fault-tolerant collisionless embedding table, and online training schedules for sparse vs. dense parameters

Distributed Systems
Genetic Algorithms Survey Presentation

Genetic Algorithms for ML

A survey of genetic algorithms followed by a deep dive on NeuroEvolution of Augmenting Topologies (NEAT) architecture and a few notable variants (HyperNEAT, coevolutionary NEAT)

Genetic Algorithms
Eigenlayer Middleware Lab Workshop

Workshop | Restaking: Principles and Applications for Eigenlayer Middleware

Led in-class lab for Princeton's COS 473 on utilizing AVS middleware and implementing data availability layers using EigenLayer's restaking infrastructure

Solidity